Create a Non-Repair Bill
Non-repair bills are used to invoice customers for non-repair services, such as a towing fee. This article and video provide a walkthrough of how to create and invoice a non-repair bill in EMDECS.
Video Walkthrough
Step-by-Step Walkthrough
Non-repair bills can be created from the Complete RO screen. Complete the following steps to create a non-repair bill:
-
To access Complete RO, open the Service menu and select Complete RO .

-
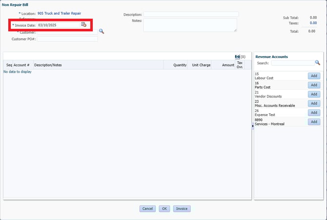
Click on the Non Repair Bill link.

-
By default, the current date is displayed. To change the invoice date, click on the calendar icon and select a different date from the calendar pop-up window.

-
Type the customer name into the Customer field. EMDECS will search automatically and display a list of matching customers in a drop-down list. Select the customer for the non repair bill.

-
Click Add next to the revenue account you want to use on the right hand side, edit the description and notes, then adjust the quantity and unit charge.


- To finalize the non-repair bill, click on Invoice . The invoice will print in PDF format in a pop-up window.
